Client 요구사항 수정 및 보완 도중
아이디찾기를 어떻게 할지 고민했습니다. 우리가 개발할 웹사이트는 실명 등 개인정보 인증 수단을 받지 않기 때문에
회원 가입 시 실명과 휴대폰 인증을 하지 않고, 아이디가 이메일 이기 때문에 아이디를 찾기를 했을 때 아이디를 받을 이메일 주소가 없습니다. 회의 끝에, 아이디는 바로 공개하고, 비밀번호는 휴대폰 번호와 이메일 아이디가 일치 했을 경우 메일로 임시 비밀번호를 전송하는 식으로 하기로 했습니다.
인프런 강의를 들으면서 깃과 깃허브를 활용하는 방법을 배우며 실습하고 있습니다. 들어보시려면 아래 링크를 클릭해주세요.
https://www.inflearn.com/course/git-and-github
[무료] Git과 GitHub 시작하기 - 인프런 | 강의
배우기 어려운 Git의 사용법을 쉬운 Gui 프로그램인 SourceTree를 통해 익혀봅시다., - 강의 소개 | 인프런...
www.inflearn.com
Git에서 Branch 생성하는 연습을 먼저 했습니다. 브랜치 생성 후 소스트리를 활용하여 commit and push도 했습니다.

commit and push를 했을 경우에는 소스트리와 깃 원격 브랜치 모두에서 제가 기록한 메세지를 확인할 수 있습니다.

브랜치 생성하여 연습

'TOGETHERISM(Group Project)' 카테고리의 다른 글
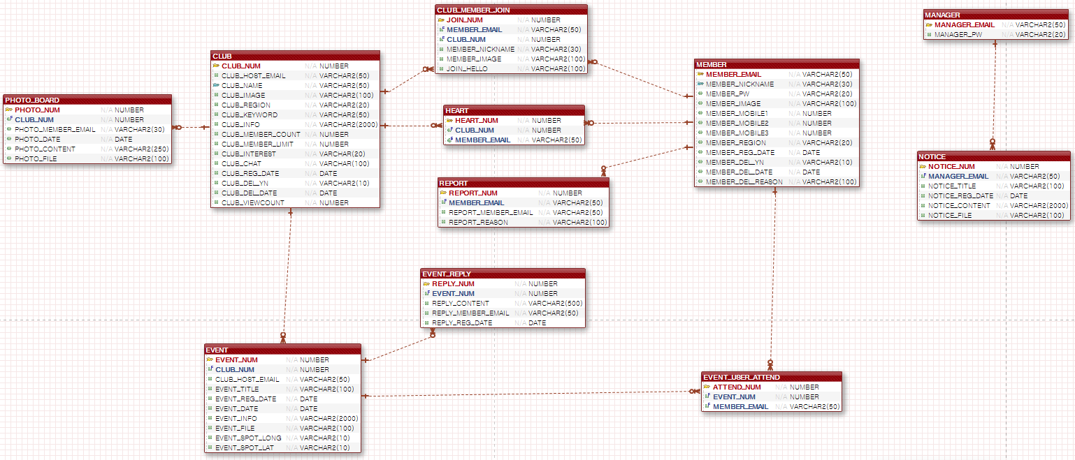
| Group Project4) 개발언어 선정 및 DB 설계 (0) | 2022.11.09 |
|---|---|
| Group project3) 1차 UI 설계 (0) | 2022.11.07 |
| Group project2) 프로젝트 진행 계획 수립, Client 요구사항 분석, 개발언어 선정 (0) | 2022.10.28 |
| Group project1) 주제선정, 마인드 맵 (0) | 2022.10.26 |



















